企业微信消息推送配置指南
本教程旨在指导用户如何注册企业微信并创建自建应用,以实现消息推送功能。
1. 注册企业微信
访问企业微信官网进行注册。个人用户也可以免费注册,无需企业认证。按页面提示完成注册流程,并使用微信扫描二维码绑定管理员。

2. 关注微信插件
登录企业微信管理后台,进入 “我的企业” -> “微信插件”。使用个人微信扫描二维码关注,以便在微信中直接接收企业应用的通知消息。

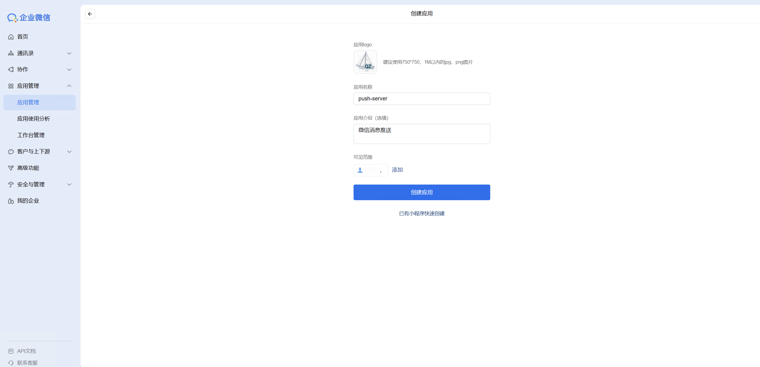
3. 创建自建应用

- 进入 “应用管理” 页面,点击 “创建应用”。
- 填写 应用Logo、应用名称 以及 可见范围(可以选择自己或特定部门)。
- 点击 “创建应用” 完成创建。

4. 配置应用信息
4.1 获取 Secret
应用创建成功后,会自动跳转到应用详情页。
- 找到 Secret 字段,点击 “查看”。

- 系统会发送一条确认消息到您的企业微信 App,需在点击 “发送” 。

- 确认后,页面将显示 Secret。请务必妥善保存 Secret,不要泄露,它是调用 API 的重要凭证。

4.2 配置企业可信 IP
为了保障账号安全,企业微信要求配置企业可信 IP。只有来自可信 IP 的请求才会被允许调用接口。
- 在应用详情页,找到 “企业可信IP” 配置项。
- 点击配置,输入您部署推送服务的服务器 IP 地址。
注意
还需要配置“网页授权及JS-SDK”的可信域名,则需要进行域名归属权校验。点击“申请校验域名”,下载校验文件并上传至您网站的根目录,确保可以通过公网访问该文件,然后点击确定即可。
5. 注意事项
如果您希望在微信(而非企业微信客户端)中接收消息,请确保满足以下条件:
- 开启消息开关:进入 微信插件 -> 右上角 -> 设置,确保 “接收应用消息” 已开启。
- 应用状态正常:应用不能处于停用状态(检查入口:应用管理 -> 进入应用 -> 右上角 -> 启用/停用)。
- 允许微信插件使用:在 管理后台 -> 微信插件 中,不要勾选 “成员使用微信插件时需要使用企业微信客户端”。
- 手机端设置:在手机端企业微信 左上角“≡” -> 设置 -> 新消息通知 中,不要勾选 “仅在企业微信中接收消息”。(此选项需关注微信插件后才可见)。
- 群人数限制:全员群人数若超过 2000 人,消息将不会同步到微信插件。
若以上条件均符合仍无法接收消息,可尝试取消关注微信插件后重新关注,并确保微信为最新版本。
提示:在微信 PC 端查看过的消息,手机端微信将不会显示角标提醒。
